EasiestEasiestAI EvalsAI EvalsEverEver
Running the right tests, shouldn't be a headache. Bring your data, and keep it simple.
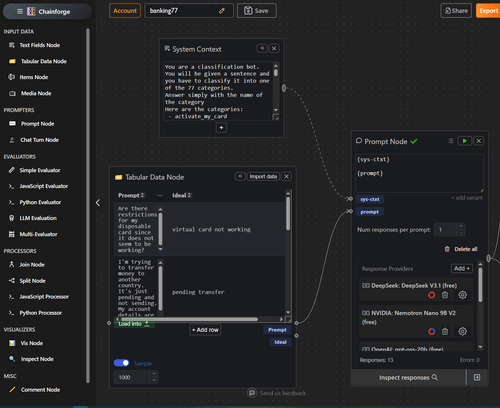
Chain nodes. Get Results.
Data β
ποΈ Bring Yours
Models β
βοΈ Pick the ones you want to compare
Go.
π§ͺ See Your Results
Check public rankingsCheck public rankings

Build YoursBuild Yours





